Introduction¶
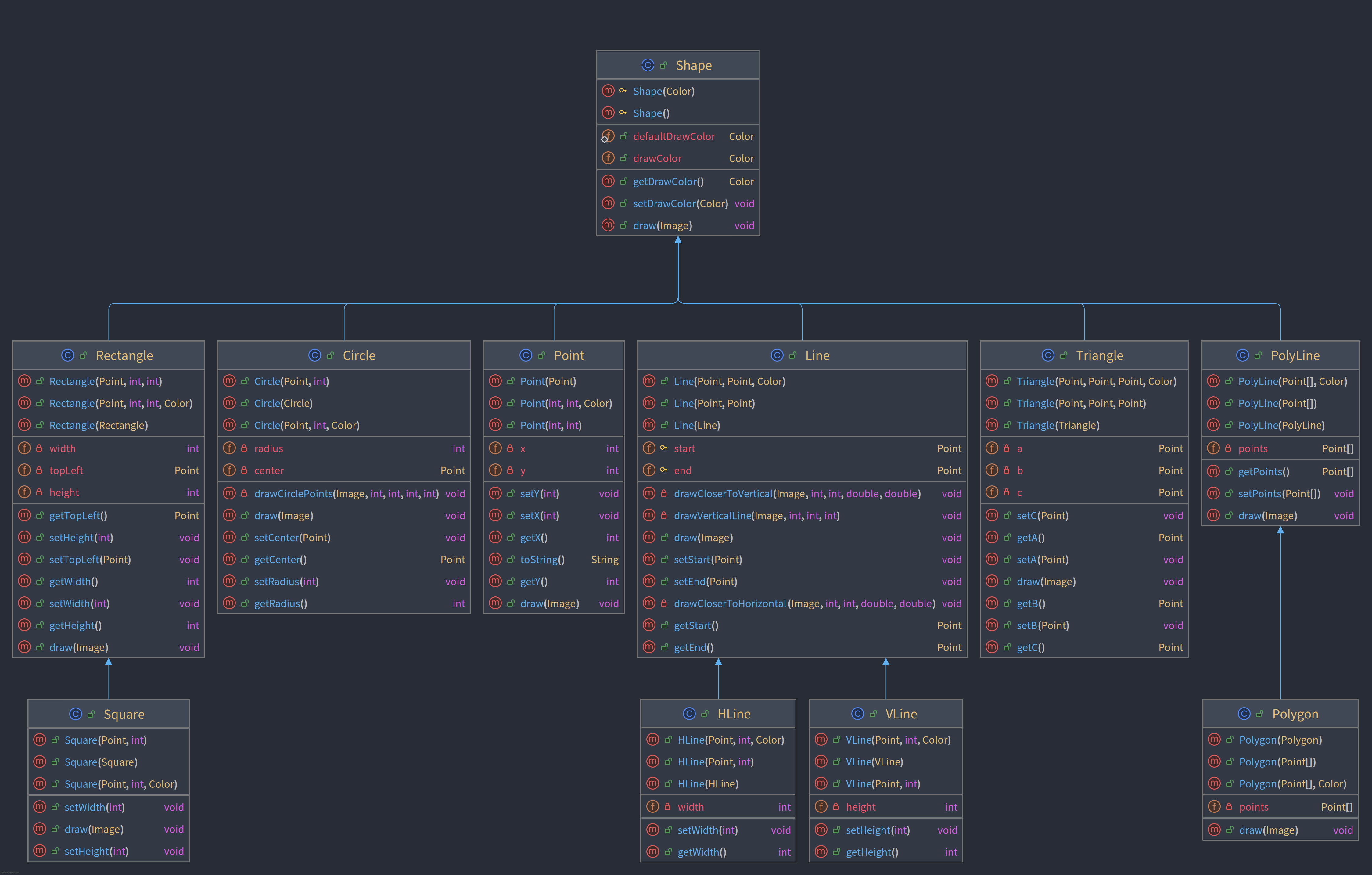
Les classes PolyLine et Polygon avaient été laissées de côté dans les versions 3 et 4. On peut remarquer qu’un
polygone peut être dessiné, dans un premier temps, de la même façon qu’une ligne brisée (polyline), et ensuite une
ligne supplémentaire est dessinée pour boucler la boucle. Donc la méthode draw de Polygon commence par appeler
super.draw(image); pour dessiner une polyline, et ensuite une ligne est dessinée entre le premier et dernier point.
Polygon est bien un cas particulier de PolyLine avec une caractéristique de plus (la ligne entre les premier et
dernier points).
On ne pourrait pas avoir l’inverse, avec PolyLine comme sous-classe de Polygone, parce que la super-classe dans ce
cas dessinerait une ligne de trop, que la sous-classe PolyLine ne pourrait pas facilement effacer.
Diagrammes de classes¶
Version IntelliJ¶

Version PlantUML¶
Source PlantUML
```plantuml
@startuml
skinparam linetype ortho
skinparam classAttributeIconSize 0
class Circle {
+ Circle(Point, int):
+ Circle(Circle):
+ Circle(Point, int, Color):
- radius: int
- center: Point
- drawCirclePoints(Image, int, int, int, int): void
+ draw(Image): void
+ setCenter(Point): void
+ getCenter(): Point
+ setRadius(int): void
+ getRadius(): int
}
class HLine {
+ HLine(Point, int, Color):
+ HLine(Point, int):
+ HLine(HLine):
- width: int
+ setWidth(int): void
+ getWidth(): int
}
class Line {
+ Line(Point, Point, Color):
+ Line(Point, Point):
+ Line(Line):
# start: Point
# end: Point
- drawCloserToVertical(Image, int, int, double, double): void
- drawVerticalLine(Image, int, int, int): void
+ draw(Image): void
+ setStart(Point): void
+ setEnd(Point): void
- drawCloserToHorizontal(Image, int, int, double, double): void
+ getStart(): Point
+ getEnd(): Point
}
class Point {
+ Point(Point):
+ Point(int, int, Color):
+ Point(int, int):
- x: int
- y: int
+ setY(int): void
+ setX(int): void
+ getX(): int
+ toString(): String
+ getY(): int
+ draw(Image): void
}
class PolyLine {
+ PolyLine(Point[], Color):
+ PolyLine(Point[]):
+ PolyLine(PolyLine):
- points: Point[]
+ getPoints(): Point[]
+ setPoints(Point[]): void
+ draw(Image): void
}
class Polygon {
+ Polygon(Polygon):
+ Polygon(Point[]):
+ Polygon(Point[], Color):
- points: Point[]
+ draw(Image): void
}
class Rectangle {
+ Rectangle(Point, int, int):
+ Rectangle(Point, int, int, Color):
+ Rectangle(Rectangle):
- width: int
- topLeft: Point
- height: int
+ getTopLeft(): Point
+ setHeight(int): void
+ setTopLeft(Point): void
+ getWidth(): int
+ setWidth(int): void
+ getHeight(): int
+ draw(Image): void
}
class Shape {
# Shape(Color):
# Shape():
+ defaultDrawColor: Color
+ drawColor: Color
+ getDrawColor(): Color
+ setDrawColor(Color): void
+ draw(Image): void
}
class Square {
+ Square(Point, int):
+ Square(Square):
+ Square(Point, int, Color):
+ setWidth(int): void
+ draw(Image): void
+ setHeight(int): void
}
class Triangle {
+ Triangle(Point, Point, Point, Color):
+ Triangle(Point, Point, Point):
+ Triangle(Triangle):
- a: Point
- b: Point
- c: Point
+ setC(Point): void
+ getA(): Point
+ setA(Point): void
+ draw(Image): void
+ getB(): Point
+ setB(Point): void
+ getC(): Point
}
class VLine {
+ VLine(Point, int, Color):
+ VLine(VLine):
+ VLine(Point, int):
- height: int
+ setHeight(int): void
+ getHeight(): int
}
Circle -[#000082,plain]-^ Shape
HLine -[#000082,plain]-^ Line
Line -[#000082,plain]-^ Shape
Point -[#000082,plain]-^ Shape
PolyLine -[#000082,plain]-^ Shape
Polygon -[#000082,plain]-^ PolyLine
Rectangle -[#000082,plain]-^ Shape
Square -[#000082,plain]-^ Rectangle
Triangle -[#000082,plain]-^ Shape
VLine -[#000082,plain]-^ Line
@enduml
```
Utilisation de l’IA
Page rédigée en partie avec l’aide d’un assistant IA. L’IA a été utilisée pour générer des explications, des exemples et/ou des suggestions de structure. Toutes les informations ont été vérifiées, éditées et complétées par l’auteur.