Introduction¶
Code
package v3.shapes;
import java.awt.Color;
public abstract class Shape
{
public static Color defaultDrawColor = Color.BLACK;
public Color drawColor;
protected Shape(Color drawColor)
{
this.drawColor = drawColor;
}
protected Shape()
{
this(defaultDrawColor);
}
public Color getDrawColor() {
return drawColor;
}
public void setDrawColor(Color drawColor) {
this.drawColor = drawColor;
}
public abstract void draw(Image image);
}
Dans cette version, la classe Shape est une classe de base abstraite pour toutes les formes. Elle centralise les
propriétés et les comportements communs à toutes les formes. Dans cet exemple, la propriété commune est la couleur de
dessin (drawColor).
Elle est déclarée abstraite pour deux raisons principales :
-
Impossibilité d’instancier directement : Une forme “générique” n’a pas de sens en soi. On ne peut pas dessiner une “forme” sans plus de précisions. L’abstraction empêche la création d’objets
Shapedirectement. On doit créer des instances de classes concrètes commePointouCircle. -
Définition d’un contrat : La méthode
drawest déclarée abstraite dansShape. Cela oblige toutes les classes dérivées (commePointetCircle) à fournir leur propre implémentation de la méthodedraw. Chaque forme doit savoir se dessiner elle-même. C’est ce qu’on appelle un “contrat” : toute classe qui hérite deShapes’engage à implémenterdraw.
En résumé, Shape fournit un modèle commun pour les formes, gère les propriétés partagées, et impose aux formes
concrètes de définir comment elles se dessinent.
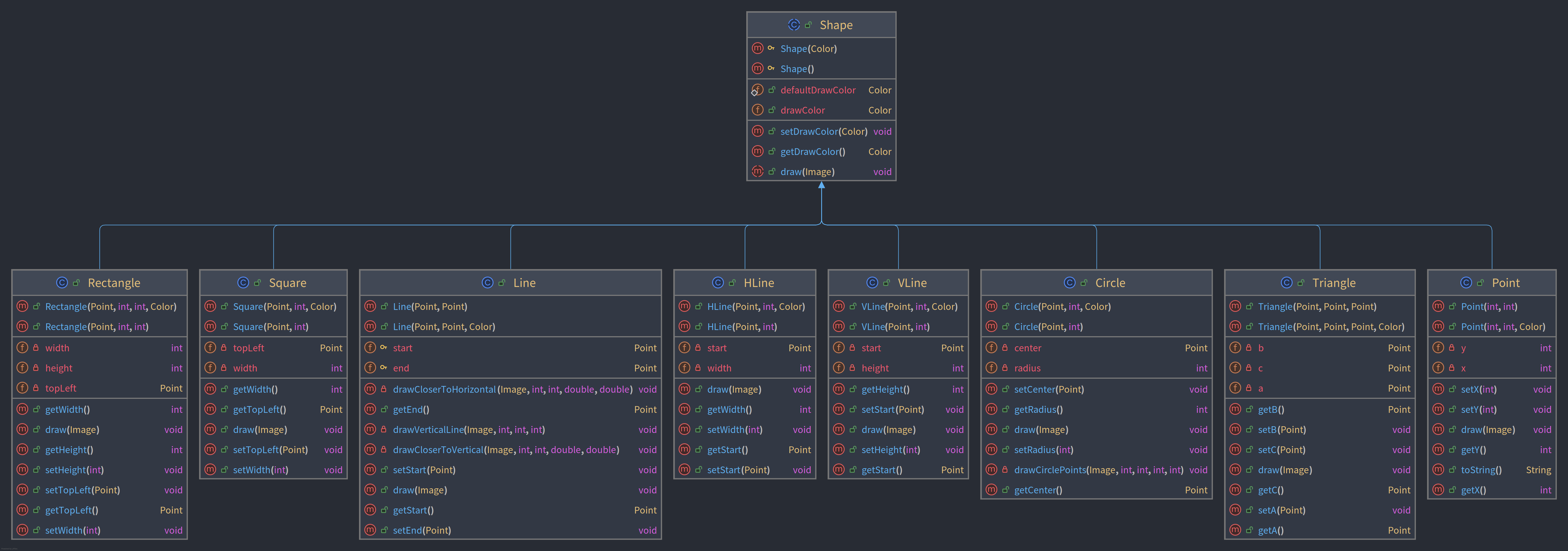
Diagrammes de classes¶
Version IntelliJ¶

Version PlantUML¶
Source PlantUML
```plantuml
@startuml
skinparam linetype ortho
skinparam classAttributeIconSize 0
class Circle {
+ Circle(Point, int, Color):
+ Circle(Point, int):
- center: Point
- radius: int
+ setCenter(Point): void
+ getRadius(): int
+ draw(Image): void
+ setRadius(int): void
- drawCirclePoints(Image, int, int, int, int): void
+ getCenter(): Point
}
class HLine {
+ HLine(Point, int, Color):
+ HLine(Point, int):
- start: Point
- width: int
+ draw(Image): void
+ getWidth(): int
+ setWidth(int): void
+ getStart(): Point
+ setStart(Point): void
}
class Line {
+ Line(Point, Point):
+ Line(Point, Point, Color):
# start: Point
# end: Point
- drawCloserToHorizontal(Image, int, int, double, double): void
+ getEnd(): Point
- drawVerticalLine(Image, int, int, int): void
- drawCloserToVertical(Image, int, int, double, double): void
+ setStart(Point): void
+ draw(Image): void
+ getStart(): Point
+ setEnd(Point): void
}
class Point {
+ Point(int, int):
+ Point(int, int, Color):
- y: int
- x: int
+ setX(int): void
+ setY(int): void
+ draw(Image): void
+ getY(): int
+ toString(): String
+ getX(): int
}
class Rectangle {
+ Rectangle(Point, int, int, Color):
+ Rectangle(Point, int, int):
- width: int
- height: int
- topLeft: Point
+ getWidth(): int
+ draw(Image): void
+ getHeight(): int
+ setHeight(int): void
+ setTopLeft(Point): void
+ getTopLeft(): Point
+ setWidth(int): void
}
class Shape {
# Shape(Color):
# Shape():
+ defaultDrawColor: Color
+ drawColor: Color
+ setDrawColor(Color): void
+ getDrawColor(): Color
+ draw(Image): void
}
class Square {
+ Square(Point, int, Color):
+ Square(Point, int):
- topLeft: Point
- width: int
+ getWidth(): int
+ getTopLeft(): Point
+ draw(Image): void
+ setTopLeft(Point): void
+ setWidth(int): void
}
class Triangle {
+ Triangle(Point, Point, Point):
+ Triangle(Point, Point, Point, Color):
- b: Point
- c: Point
- a: Point
+ getB(): Point
+ setB(Point): void
+ setC(Point): void
+ draw(Image): void
+ getC(): Point
+ setA(Point): void
+ getA(): Point
}
class VLine {
+ VLine(Point, int, Color):
+ VLine(Point, int):
- start: Point
- height: int
+ getHeight(): int
+ setStart(Point): void
+ draw(Image): void
+ setHeight(int): void
+ getStart(): Point
}
Circle --^ Shape
HLine -[#000082,plain]-^ Shape
Line -[#000082,plain]-^ Shape
Point -[#000082,plain]-^ Shape
Rectangle -[#000082,plain]-^ Shape
Square -[#000082,plain]-^ Shape
Triangle -[#000082,plain]-^ Shape
VLine -[#000082,plain]-^ Shape
@enduml
```
Utilisation de l’IA
Page rédigée en partie avec l’aide d’un assistant IA. L’IA a été utilisée pour générer des explications, des exemples et/ou des suggestions de structure. Toutes les informations ont été vérifiées, éditées et complétées par l’auteur.