Introduction¶
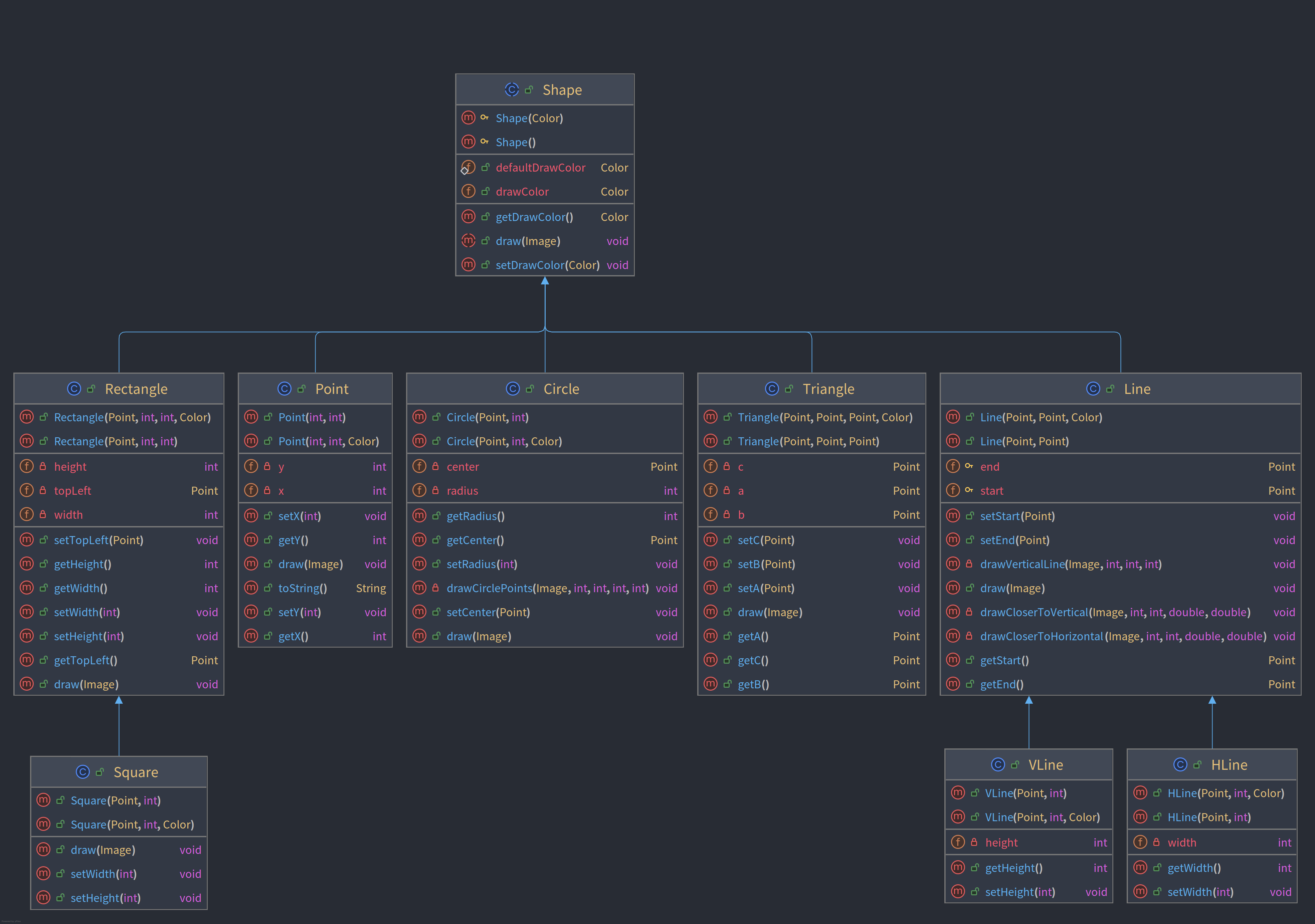
Il y a 3 différences entre les versions 3 et 4, regroupées autour de Rectangle et de Line :
Squareest maintenant une sous-classe deRectangle, parce qu’un carré est un rectangle, mais avec la condition supplémentaire que la longueur et la largeur sont identiques. Tout carré est un rectangle, mais en général, un rectangle n’est pas un carré. Il faut redéfinirsetWidthetsetHeightdansSquarepour s’assurer que la largeur et la hauteur d’un carré sont toujours identiques.HLineetVlinesont des sous-classes deLine, parce qu’une ligne horizontale est une ligne et une ligne verticale est évidemment aussi une ligne.Linereprésente une ligne quelconque, etHLineetVlinesont plus spécifiques.
Diagrammes de classes¶
Version IntelliJ¶

Version PlantUML¶
Source PlantUML
```plantuml
@startuml
skinparam linetype ortho
skinparam classAttributeIconSize 0
class Circle {
+ Circle(Point, int):
+ Circle(Point, int, Color):
- center: Point
- radius: int
+ getRadius(): int
+ getCenter(): Point
+ setRadius(int): void
- drawCirclePoints(Image, int, int, int, int): void
+ setCenter(Point): void
+ draw(Image): void
}
class HLine {
+ HLine(Point, int, Color):
+ HLine(Point, int):
- width: int
+ getWidth(): int
+ setWidth(int): void
}
class Line {
+ Line(Point, Point, Color):
+ Line(Point, Point):
# end: Point
# start: Point
+ setStart(Point): void
+ setEnd(Point): void
- drawVerticalLine(Image, int, int, int): void
+ draw(Image): void
- drawCloserToVertical(Image, int, int, double, double): void
- drawCloserToHorizontal(Image, int, int, double, double): void
+ getStart(): Point
+ getEnd(): Point
}
class Point {
+ Point(int, int):
+ Point(int, int, Color):
- y: int
- x: int
+ setX(int): void
+ getY(): int
+ draw(Image): void
+ toString(): String
+ setY(int): void
+ getX(): int
}
class Rectangle {
+ Rectangle(Point, int, int, Color):
+ Rectangle(Point, int, int):
- height: int
- topLeft: Point
- width: int
+ setTopLeft(Point): void
+ getHeight(): int
+ getWidth(): int
+ setWidth(int): void
+ setHeight(int): void
+ getTopLeft(): Point
+ draw(Image): void
}
class Shape {
# Shape(Color):
# Shape():
+ defaultDrawColor: Color
+ drawColor: Color
+ getDrawColor(): Color
+ draw(Image): void
+ setDrawColor(Color): void
}
class Square {
+ Square(Point, int):
+ Square(Point, int, Color):
+ draw(Image): void
+ setWidth(int): void
+ setHeight(int): void
}
class Triangle {
+ Triangle(Point, Point, Point, Color):
+ Triangle(Point, Point, Point):
- c: Point
- a: Point
- b: Point
+ setC(Point): void
+ setB(Point): void
+ setA(Point): void
+ draw(Image): void
+ getA(): Point
+ getC(): Point
+ getB(): Point
}
class VLine {
+ VLine(Point, int):
+ VLine(Point, int, Color):
- height: int
+ getHeight(): int
+ setHeight(int): void
}
Circle -[#000082,plain]-^ Shape
HLine -[#000082,plain]-^ Line
Line -[#000082,plain]-^ Shape
Point -[#000082,plain]-^ Shape
Rectangle -[#000082,plain]-^ Shape
Square -[#000082,plain]-^ Rectangle
Triangle -[#000082,plain]-^ Shape
VLine -[#000082,plain]-^ Line
@enduml
```